태블로(Tableau) 시작하기
- aiden771
- Sep 1, 2021
- 2 min read
Updated: Nov 2, 2021
오늘은 Tableau의 첫 발걸음을 시작해보겠습니다˘ᗜ˘
설치하시고 무엇을 누르고 자료를 어떻게
열어야 하는지 몰라서 내버려두셨던 분들
집!!!!중!!!!

태블로를 처음 열어보시면 이런 화면을 볼 수 있습니다.
왼쪽 연결 부분을 보시면 차례대로 파일/서버에서 열어 보실 수 있어요!

클라우드 서비스를 포함한 모든 사용 가능한 데이터가 이 옵션에서 연결됩니다.
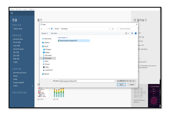
여러 종류의 파일을 가지고 올 수 있는데 이번 튜토리얼에서는
간단하게 Excel 파일을 불러오겠습니다.
|
|
|
Microsoft Excel option을 클릭해서 파일을 선택합니다.

이제 화면에 데이터가 연결된 것을 볼 수 있어요.
join,union 등 여러가지 데이터가 연결하고 결합할 수 있는 창입니다.
이 부분은 다음 시간에 더 자세하게 설명하고 이번에는 기초의 시트 부분부터
배워보도록 해요!
Click 시트 1을 클릭해보세요!

이 부분이 메인 워크시트입니다!
이 워크시트를 더 친하게 만들기 위해 litter bit more 디테일하게 알려 드릴게요!
1. 메뉴 – 실행할 수 있는 많은 기능이 메뉴창입니다.
2. 툴바 – 자주 사용하는 도구들을 모아둔bar로 실행취소, 복구하기, 저장하기, 데이터 불러오기 등이 있습니다.
3. 사이드바 - 데이터 및 분석을 위한 차원 값 및 측정 값 탭 a. Data 탭이 활성화가 되었을 때 Data 패널이라고 합니다. b. 데이터 탭이 활성화 되었을 때 analytics 탭이라고 합니다.
4. 행, 열, 페이지, 필터 – 데이터를 가져오는 메인 부분입니다. Marks card는 색, 크기, 텍스트, 도구 등 추가 부분을 포함
5. 캔버스 또는 뷰 – 데이터시각화를 보여주는 메인 부분 입니다.
6. 표현 방식- 데이터를 빠르게 다른 형식의 시각화로 바꿀 수 있습니다.
7. Tabs on the bottom - 시트, 대시보드 etc
8. 상태 바 - 중요한 수정 사항 보기 및 선택 정보
9. 다양한 컨트롤- 시트, 대시 보드 및 스토리를 탐색 할 수 있습니다.

드-------디-------어! 데이터 시각화를 시작해볼게요!
이제 차원값과 측정값으로 부터 값을 드래그해 오면 간단한 시각화를 시작할 수 있습니다!

Voila.(프랑스어로 짜잔)⁽⁽◝( ˙ ꒳ ˙ )◜⁾⁾
이 화면이 여러분의 태블로에서 처음 데이터 시각화 화면이에요!
처음 데이터를 시각화 해보셨는데 어떠셨나요?
다음 시간에는 더 다양한 도표와 데이터를 활용해보아요!

세상의 모든 데이터를 연결하다,밀버스
Connecting the data, Milvus

Comments